USB to VGA Display ADAPTER แสดงผลผ่านพอร์ต USB

หน้าแรก » คอมพิวเตอร์ » อุปกรณ์คอมพิวเตอร์

USB to VGA Display ADAPTER แสดงผลผ่านพอร์ต USB


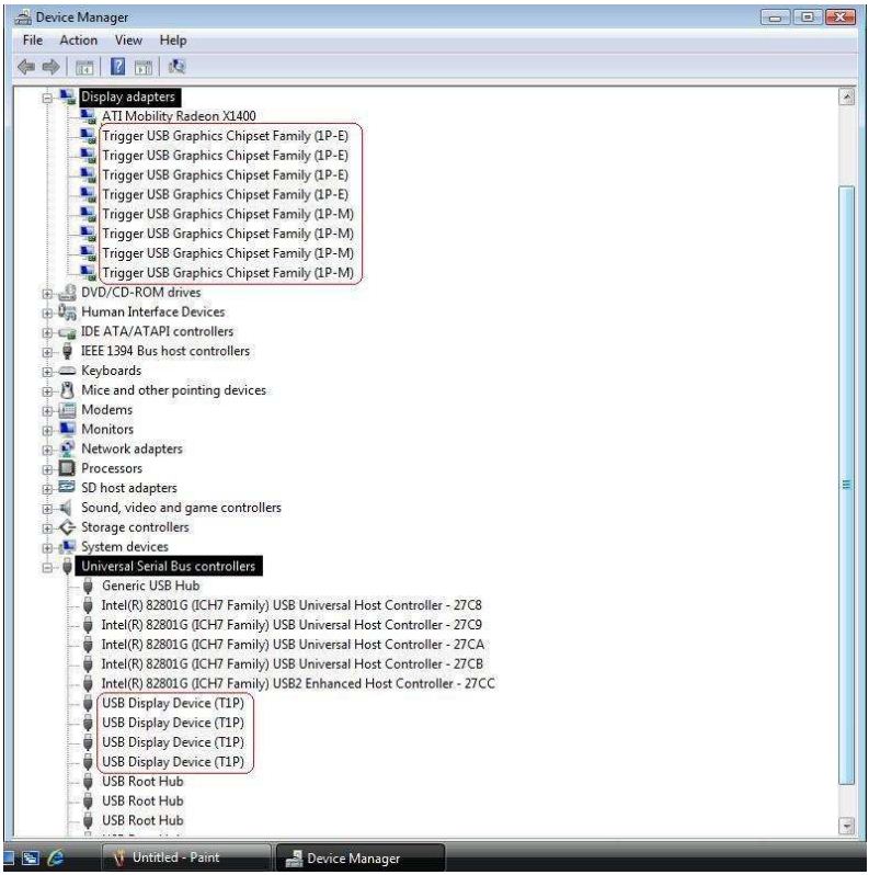
สำหรับท่านที่ไม่ต้องการใส่การ์ดจอเพิ่มหรือพอร์ต VGA ไม่พอเพียงต่อการใช้งานเรามีอุปกรณ์ที่ช่วยเหลือในจุดนั้นได้มาแนะนำครับ  เป็นอุปกรณ์เชื่อมต่อผ่านพอร์ต USB เพื่อแสดงผลภาพไปยังโปรเจคเตอร์หรือจอ CRT/LCD/LED ทั่วไปผ่านพอร์ต VGA(D-Sub)  เหมาะสำหรับ Notebook ที่ไม่มี VGA Out หรือ PC ที่ต้องการต่อมากกว่า 2 จอขึ้นไปผ่าน USB อินเตอร์เฟซ  คุณสมบัติ  - ไม่ต้องมีพาวเวอร์ซัพพลายเพิ่มเติม เป็นอุปกรณ์ที่พกพาได้สะดวก กะทัดรัดง่ายต่อการนำไปใช้ได้ทุกที  - ใช้งานได้กับจอ CRT และจอ LED, และสนับสนุนระบบปฏิบัติการคอมพิวเตอร์ XP VISTA 7  - สามารถปรับตามความละเอียดบนหน้าจอได้สูงสุดถึง 1600*1200  - สามารถส่งภาพยนตร์ดีวีดีและหน้าจอคอมพิวเตอร์ไปยัง desktop ซึ่งจะแสดงผลหน้าจอเป็น 2 เท่า, คุณสามารถปรับประสิทธิภาพตามการทำงานได้ด้วยตนเอง  - โฮสต์สามารถเชื่อมต่อได้ถึงแปดจอด้วยกัน  - ใช้เชื่อมต่อการขยายตัวของการแสดงผลที่ไม่ต้องใช้การ์ดเพิ่มเติม  - สามารถขยายได้พร้อมกับหน้าจอมากขึ้นกว่าสองค่าที่หน้าจอหรือจอแสดงผลภาพที่แตกต่างกัน สำหรับแต่ละหน้าจอเนื้อหาของแต่ละหน้าจอในขณะที่ปฏิบัติการอื่นๆ จะไม่ได้รับผลกระทบและไม่ส่งผลกระทบต่อการขยายตัวของคุณภาพการแสดงผลหน้าจอ  *หมายเหตุ : อุปกรณ์ไม่รองรับDirect3Dนะครับ  สินค้ารับประกัน 25 วัน  PACKAGE CONTENTS   USB-VGA DISPLAY ADAPTER   CD (User Manual, Driver and Utility)   Quick Installation Guide 


   
  


ราคา: 900 บาทต้องการ: ขาย
ติดต่อ: kun_noory  อีเมล์: 
สภาพ: ใหม่ จังหวัด: กรุงเทพมหานคร
โทรศัพย์: 085-4043219
มือถือ: 085-4043219

คำค้น:  usb to vga display adapter ราคา | usb to vga ราคา | guw2015vkit wireless ราคา | wireless usb 2.0 to vga kit guw2015vkit ราคา | ขาย wireless usb to vga | แปลง vga to usb | iogear wireless usb to vga adapter kit ราคา | wireless usb to vga ราคาถูก | usb+monitor+ราคา | usb video adapter |



ดูสินค้าอื่นๆ | ลงประกาศ | เลื่อนประกาศขึ้น | ลบประกาศ | แก้ไขประกาศ

[ รับจำนอง ขายฝาก บ้าน ที่ดิน ทั่วประเทศ กู้เงินง่าย ได้เงินไว ไม่เช็คแบล็คลิส ]